量化绘梦
逆熵绘梦
字形绘梦
绘文
绘声
绘星
绘视
青龙绘梦
白泽绘梦
AI产品目录
行业资讯
名文堂
AI免费课程
初级课程
引导篇
文生图
插件
图生图
MidJourney课程
中级课程
ComfyUI课程
ControlNet课程
LoRA课程
衍生者训练营-番外篇
AI VIP课程
GPT野望
AIAgent
RAG野望
LLM之野望
向量数据库之野望
AI视频制作
高级插件课程
关于我们
登录
注册
投稿
衍生者AI学习中心
首页
AI作品名人堂
第6页
AI作品名人堂
名文堂
12-14 2024 年 AI 学习路线图
0
2.8K
0
0
稻草人
2024-06-18
名文堂
12-10 向量数据库培训1
0
849
0
0
稻草人
2024-06-17
名文堂
12-11 GenAI 参考架构
0
527
0
0
稻草人
2024-06-17
名文堂
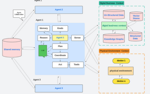
12-8 AI Agent剖析
0
704
0
0
稻草人
2024-06-14
名文堂
12-7 软件工程中的生成式人工智能
0
610
0
0
稻草人
2024-06-14
名文堂
AI的下一步是什么:人工智能代理工作流程(AI agentic workflows)?
0
933
0
0
稻草人
2024-06-12
初级课程
一文了解 RA衍生者的AIGC软件体系
0
1.5K
0
1
稻草人
2024-05-16
6 / 6
上一页
1
2
3
4
5
6
本文授权以下站点有原版访问授权 https://www.shxcj.com https://www.2img.ai https://www.2video.cn