5-4 最强线稿上色——Lineart线条艺术

前言

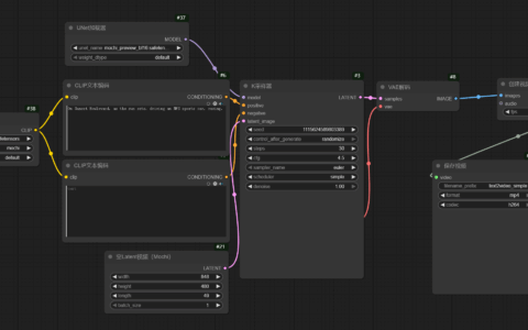
前面章节我介绍了如何通过软边缘检测来进行精细手部线条的控制

这篇文章我会主要介绍ControlNet中的方法Lineart线条艺术,来进一步给线稿上色。Lineart顾名思义就是线性的一种操作。

主要的内容也就是想根据线条相关的外轮廓,内部轮廓,识别生成出来对应的实体图。

剩余内容需解锁后查看

您需要付费解锁才能查看当前内容

VIP会员免费
已付费?登录刷新

Paragoger衍生者AI训练营。发布者:稻草人,转载请注明出处:https://www.shxcj.com/archives/1391

(0)
5-3 精细手部线条控制——SoftEdge软边缘检测
上一篇 2024-05-17 5:28 下午
5-5 拯救手残党——scribble涂鸦
下一篇 2024-05-17 5:32 下午

相关推荐

发表回复

您的邮箱地址不会被公开。 必填项已用 * 标注

本文授权以下站点有原版访问授权 https://www.shxcj.com https://www.2img.ai https://www.2video.cn